
|
|
![]() |
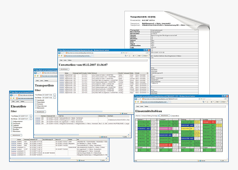
CEBOS 2000 WEB-COM Kommunikation mit externen Stellen Datenzugriff auf die Daten des Einsatzleitrechners
Aussagekräftige Informationen sind mit CEBOS 2000 WEB-COM nicht nur in der Einsatzleitzentrale verfügbar, sondern autorisierte Personen können jederzeit, von jedem beliebigen Ort aus über das Medium Internet (oder Intranet) auf bestimmte Daten des Einsatzleitrechners lesend zugreifen.Sowohl aufgenommene, anstehende, laufende, beendete als auch historisierte Einsätze von Hilfeleistungen, Bränden, Unwettern, Rettungs- und Kranken-transporten werden in Übersichtslisten angezeigt.Die vollständigen Einsatzberichte der genannten Bereiche incl. der Transport-daten und die dazugehörige Chronologie (Tagebuch) können über Internet/Intranet abgerufen werden.Über selbstgenerierbare Einsatzmitteltableaus werden zusätzlich die Fahrzeugzustände und die Zeiten der Statusmeldungen aktuell angezeigt.Alle Übersichtslisten und Einsatz-mitteltableaus sind, sich automatisch selbst aktualisierend, hochaktuell dargestellt. |
